3 automation workflows
Find the perfect workflow for your business needs and start automating in minutes

Jira Project Lifecycle Automation Workflow
Free
+2

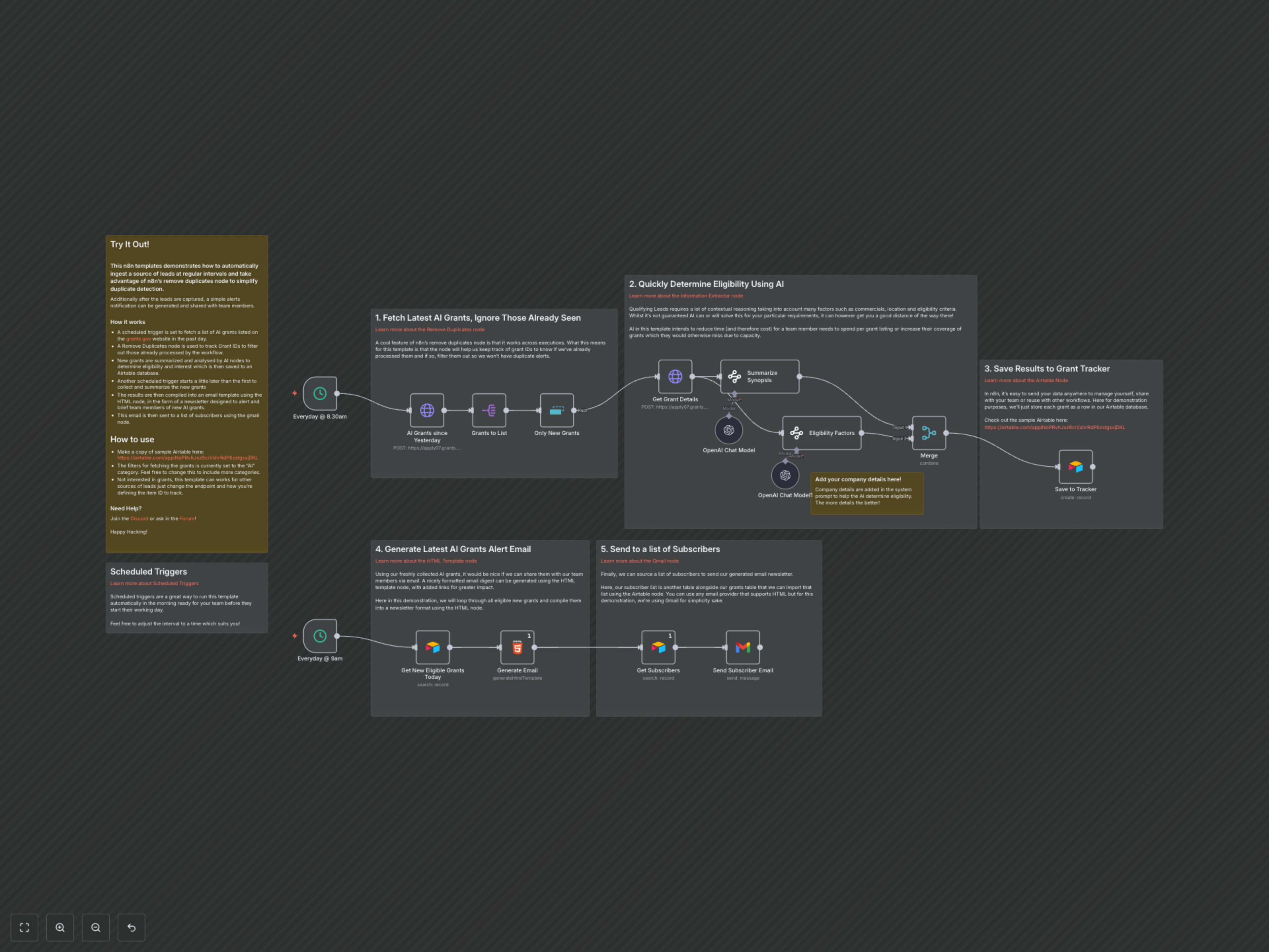
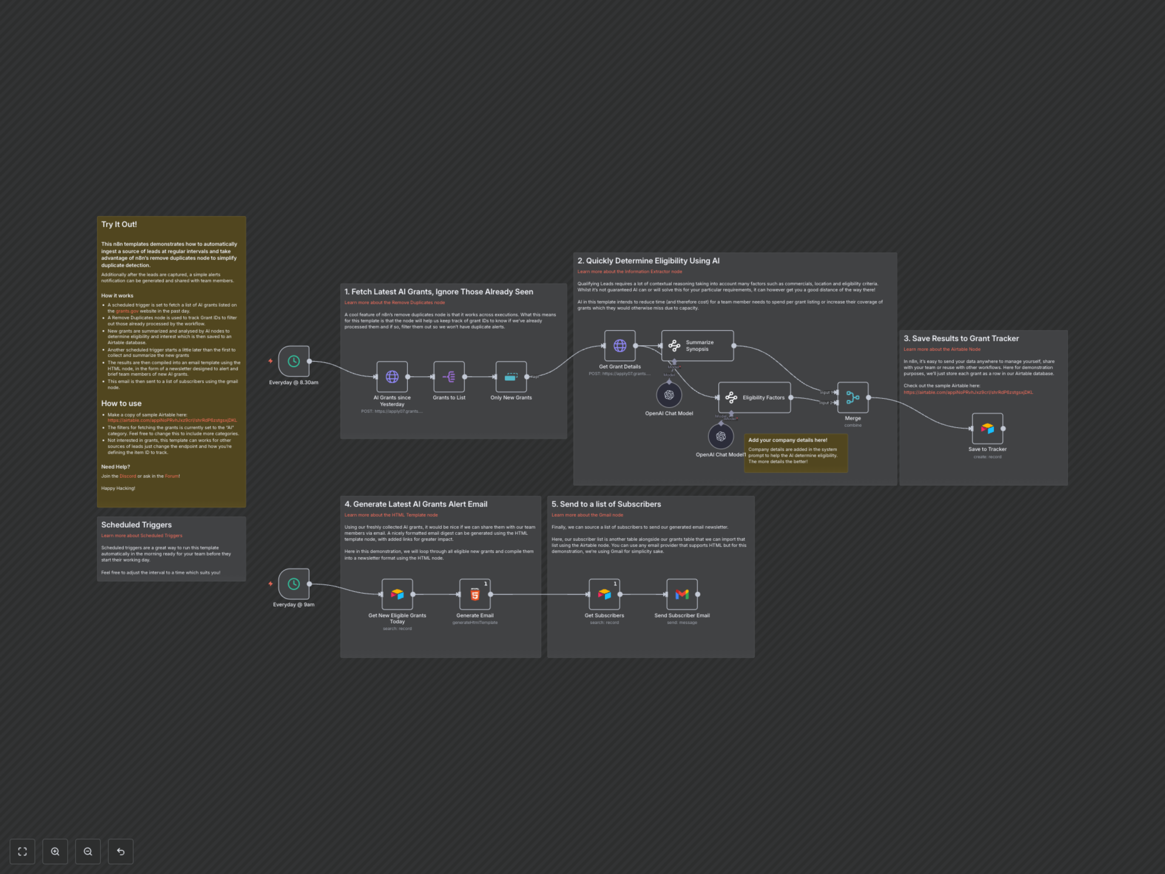
Streamline Grant Discovery with AI Eligibility Screening
Free
+1

Transaction Risk Scoring & Alert Automation
Free
Showing 1-3 of 3 workflows